About the Workspace

A comprehensive and easy-to-use workspace awaits the user of TLOL Suite™ 3.0. Emphasis has been placed on helping the user perform all tasks within a single screen. While most features are common across all work­spaces, there are a few workspace-specific special optimizations. These are explained under the topics:

  1. Workspace under “Reports”

  2. Workspace under “Statutes and Others” and

  3. Common Workspace Features

The workspaces described above will become available only after encoun­tering The TLOL Suite™ 3.0 Startup Screen, the very first screen that wel­comes the user on initiating TLOL Suite™ 3.0.

The TLOL Suite™ 3.0 Startup Screen

By design, TLOL Suite™ 3.0 opens with a pre-executed search under Reports to find the latest published content (See “About Content”) and displays the last 30 results on screen for a quick perusal (See Figure 2). You may browse through the search result or select any of the search options presented under the  Reports menu to start a new search.

Figure 2: Startup Screen

Startup_01.bmp 

Workspace under Reports

This workspace is optimized for content that requires citations for referenc­ing purposes, primarily caselaw.

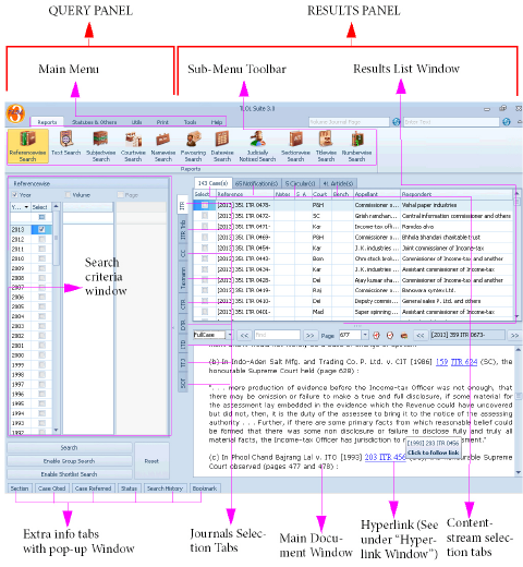
A typical workspace under the Reports section using Referencewise Search, is explained as an example using a screen-shot. See Figure 3.

Figure 3: A Typical TLOL Suite™ 3.0 screen

Tlols3_mainscreen_01.bmp 

Queries and Results

The TLOL Suite™ 3.0 gui1 under Reports has been logically split into 2 vertical portions so that all queries made by the user is accommodated on the left side (“QUERY PANEL” in Figure 3) and the results on the right (“RESULTS PANEL” in Figure 3).

Query Panel

The different search options offered by TLOL Suite™ 3.0 will appear on the left of the TLOL Suite™ 3.0 screen. The “QUERY PANEL” of the Reports section, when using subject-wise search is shown in Figure 4.

Figure 4: Typical Query Panel under “Reports”
Subwise_01.bmp

 

QueryPanel_01.bmp

 

Results Panel

The results panel is a comprehensive tool in itself and offers a host of information in a single screen apart from having tabs with pop-windows at the bottom to provide extra information whenever needed. The “RESULTS PANEL” is logically split into two vertical portions. The top half contains the result list (“Results List Window” in Figure 3) and the bottom half shows text of the document based on the record you select in the result list (See “Main Document Window”  in Figure 3). List of results presented in the “Results List Window” can be sorted and filtered in multi­ple ways by just clicking on the respective column head. A typical “RESULTS PANEL” under Reports section is shown in Figure 5.

Figure 5: Typical Results Panel under “Reports”
Subwise_001.bmp

 

ResultPanel_01.bmp 

Group Search

Any of the search features within the Reports section of TLOL Suite™ 3.0 can be grouped (i.e. combined) with other search features to produce a more focussed result set. Group Search works on all the con­tent within Reports section. For example: You may perform a Refer­ence-wise search on a specific volume and then  click Enable Group Search (See “Group Search button” in Figure 4), select a judge name under Namewise and then  click Search (See “Start Search button” in Figure 4) to find all cases in that volume decided by the selected judge. By default, unless Group Search is enabled, TLOL Suite™ 3.0 will automatically disre­gard any previously selected search function when a new one is selected. Group Search can be enabled before or after performing a search. Irre­spective of when it is enabled, Group Search will always work on the whole data-set within Reports section. This icon Group_32x32.bmp indicating that Group Search is active will be displayed next to the “Sub-Menu Tool­bar” (See “A Typical TLOL Suite™ 3.0 screen”).

Shortlist Search

While Group Search works on the whole data-set avail­able within Reports section and helps fine-tune your results before you perform any search,Shortlist Search, as its name implies, allows you to narrow down an existing result set by searching within that set. For this rea­son, the Enable Shortlist Search button (See “Shortlist button” in Figure 4) will be available only when there are records available in the result set. Further you can Shortlist Search iteratively any number of times. This icon Shortlist_2_32x32.bmp indicating that Shortlist Search is active will be displayed next to the “Sub-Menu Toolbar” (See “A Typical TLOL Suite™ 3.0 screen”).

Shortlist search option will be disabled when the journal tab is changed.

Extra-info tabs

When viewing results under Reports, for each result displayed in the “Results List Window” additional information such as cases and sections referred, log of your current actions, tools to save your actions etc are available on a click of the respective “Extra-info tabs”.

On a  click, each of the tabs at the bottom of the Results Panel opens into a larger window showing more information. These pop-windows can also be permanently fixed on screen should you need it to be visible at all times. The following tabs are available:

Case Referred2

The case/cases referred to in the highlighted caselaw are listed on the left.  Click each referred case to view its content on the right panel within the pop-up window.

Case Cited8

This window contains two more tabs called Cited and Cited-in.  Clicking Cited lists cases that have been cited in the highlighted caselaw. While  Clicking Cited-in lists subsequent cases where the high­lighted case has been cited.

Section8

The sections of different acts that have been dealt with in the highlighted caselaw are listed. Clicking each item in the list will display the text of the section on the right.

Status

All actions performed are logged and listed in this window. Users can view the history of actions to check any action or sequence of actions previously performed.

Search History

All search actions performed since the beginning of the current TLOL Suite™ 3.0 session are listed here. This list can be used to backtrack a few steps and start searching again or to save a particular search under a specific name. Searches so saved can be re-called at any time with­out having to remember the exact sequence of events.

Bookmark

Any portion of the result displayed in the “Main Document Window” can be highlighted and bookmarked. Each bookmark can be assigned a unique name with some comments. These bookmarks can be listed and recalled at anytime in the future. Tax professionals can use this to associate their work with the document text.

Hyperlink Window

 Click on any link in the “Main Document Window” to open “TLOL Suite™ 3.0- Hyperlink window”, where you can view the content of the selected link (See Figure 6). For every hyperlink clicked a separate tab will be added to the same hyperlink window.

Figure 6: TLOL Suite™ 3.0- Hyperlink window
Hyperlink_new.bmp

 

 This is to avoid cluttering the screen with multiple windows.

Journal and Content-stream Tabs

TLOL Suite™ 3.0 has vertical and horizontal tabs located above and to the left of the “Results List Window” to help the user access different types of information without leaving the main screen. You may select the journal or the content-stream within that journal before or after performing any search.

Journal Selection Tabs

Located to the left of the “Results List Window” (See “A Typical TLOL Suite™ 3.0 screen”) these tabs are used for changing the information displayed in the Results Panel to those from the selected journal. All journals available3 within your installation of TLOL Suite™ 3.0 are listed here. Journal Selection Tabs can be changed either before or after completing your search to bring focus to the results falling under the selected journal.

Content-stream Selection Tabs

Located on top of the “Results List Window” (See “A Typical TLOL Suite™ 3.0 screen”) these tabs are used for changing the information displayed in the Results Panel to the con­tent-stream4 of the selected journal9. Content-stream Selection Tabs can be changed either before or after completing your search to bring focus to the results of the selected content-stream for the selected journal.

Quick Finder fields

Quick Caselaw Finder

For quickly viewing the caselaw of a cita­tion known to you, enter the citation, in the sequence mentioned in greyed text, in the “Quick Caselaw Finder Field” above the main menu. This will immediately display the citation in the “Results List Window” and the text of the case in the “Main Document Window” (See Figure 7)

Figure 7: Quick Finders

Chap_0200023.bmp 

. You may also enter just the volume number and the journal short-form (as indicated) to view all cases in that volume.

Tutorial with video:

 

Quick Words Finder

For quickly searching text, enter the required words in the “Quick Words Finder Field” above the main menu. This will perform a search for these words on all content in the Reports section (See “About Content”). The results, based on the journal and con­tent-stream you select, will be displayed in the “Results List Window” and the text of the first result (automatically selected) will appear in the “Main Document Window” (See Figure 7). Please note that this quick finder only searches for phrases or all the words appearing in the find field in the same order and expects words to be at least three characters long.

Tutorial with video:

 

Workspace under Statutes and Others

This workspace is optimized for content that do not need a citation for ref­erencing purposes, primarily Acts, Rules, Bills etc. Unlike the Reports sec­tion which predominantly goes by citation, Text Search is the only search facility that is available here.

A typical workspace under the Statutes and Others section using Acts as an example is explained using a screen-shot in Figure 8

Figure 8: A Typical TLOL Suite™ 3.0 screen under “Statutes and Others”

Sao_Acts_01.bmp 

Queries and Results

The TLOL Suite™ 3.0 gui7 under Statutes and Others has been logically split into 2 vertical portions so that all queries made by the user and their results are accommodated on the left side (See “QUERY-CUM-RESULTS PANEL”  in Figure 8) and the resultant document on the right (See “DOC­UMENT PANEL”  in Figure 8).

Query-cum-Results Panel

The “QUERY-CUM-RESULTS PANEL” in this section, by default also allows for browsing all available con­tent. When the Text Search feature is invoked, the same panel doubles as a “Results List Window”.

Document Panel

The “DOCUMENT PANEL” in this section is quite simple and serves to display the contents of the item selected in the “QUERY-CUM-RESULTS PANEL”, hence it contains only one large “Main Document Window”. As the content displayed in this window are usually long, users will find a Local text search tool5 in the toolbar above the Main Document Window to quickly find information (See Figure 8).

Common Workspace Features

Features common to all functions within TLOL Suite™ 3.0:

Starting and Exiting

To start TLOL Suite™ 3.0,  click Win7_start_01.bmp on the Windows™ taskbar and then select  TLOL Suite™ 3.0  TLOL Suite™ 3.0

To exit, within TLOL Suite™ 3.0,  click Tlols3_icon.bmp  Exit

Toolbar

Toolbar handling in TLOL Suite™ 3.0 is consistent with Microsoft™ Office style toolbars. When you move the mouse over any tool button a tool-tip message is displayed below the mouse-pointer briefly describing the func­tion of the tool.

Main Menu and Sub-menu

The “Main Menu” and “Sub-Menu Toolbar” as shown in Figure 3 cover all the features offered by TLOL Suite™ 3.0.  Click on the Main Menu and then on any button in the sub-menu toolbar to invoke that option.

Navigating menus

Menu selection in TLOL Suite™ 3.0 is consistent with normal Windows™ menu selection procedures.

You may select a menu in any of the following ways:

When you hover over some commands with a mouse the tooltip that appears will list a key-sequence (for example the tooltip for Court-wise Search shows “Ctrl+O”). You may press this key combination without opening the menu to directly execute the command. See also “Keyboard shortcuts”.

Preference and Settings

Journal Preference

This option allows you to select the journal on which any search will run first. Select the journal priority by  clicking the radio button  against its name and  click OK. See Figure 9.

Figure 9: Journal Preference window under Preferences and Settings
Preference_Journal.bmp

 

Show Catchword Preview

Please  check the box against the option Show Catchword Preview to preview the catchwords of any case6. As you scroll the mouse over the results in the “Results List Window”, a popup window displaying the catchwords of the case below mouse cursor will appear. The same option can be selected using the Mouse Right-click options in “Results List Window”.

Search on

This option allows you to prioritise search to look-up only Cases or Notifications or Circulars or Articles first. Select the required stream by  clicking the radio button  against its name and  click OK. This selection only affects the primary search operation, you may switch from one content stream to another within TLOL Suite™ 3.0 by  clicking the relevant content stream tab. Only the selected content stream will be updated. By default, Cases tab will be selected. If you require all the con­tent streams to be updated simultaneously, please  click on the radio but­ton  against the option All. Selecting All will slow down the search feature.

General Settings

See Figure 10. This option allows to set the fol­lowing.

Figure 10: General settings window under Preferences and Settings
Preference_general.bmp

 

Font Style

You may change the font style, font size and font colour that appear on screen by selecting the required style from the list of available choices. Select the required style and  click OK.

Grid style

This option helps you to select the colour of the grid that appears on the screen. Select the required grid style and  click OK.

Look and Feel

This option is used to select different themes for the general screen appearence. Select the required skin and  click OK.

Database Startup Modes

 

On System start:

On selecting this startup mode, TLOL Suite™ 3.0 database service will start automatically in the background when the system starts.  Click on the  radio button against the option and  click OK. This mode is recom­mended for better performance.

On Program start:

On selecting this startup mode, TLOL Suite™ 3.0 database service will be started when the program starts and shut down when the program exits.  Click on the  radio button against the option and  click OK.

Live Update Time delay (in minutes)

 You may use this option to set the time interval (in minutes) for the live update to start after the program is started. Enter the time limit (e.g. 5) in the field displayed and  click OK. Live update will periodically check for updates based on the interval you set.

Print Settings

These options allow limited control over the lay­out of the printed page and the information that is presented therein.

Footer Text

Select either “Company Name” or “Customer Name” to be included at the bottom of every page printed from within TLOL Suite™ 3.0. You can choose the required option by  clicking the radio button  against the respective choices and  clicking OK. By default, Company Name will be selected. See Figure 11 

Figure 11: Print settings window under Preferences and Settings
Preference_print.bmp

 

Paper Size

Select the optimum size suitable for your printer from the list of sizes available here. The selection here determines the default paper size for all printing within TLOL Suite™ 3.0 when using the Justified Format option under “Print” or “Printlist”.  Click OK when done with the selec­tion.

Exceptions:“CLI-TruePage,” Simulate Original page use pre-set values that cannot be changed. Quick print buttons use the Windows™ system default print settings.

Page Margins

Allows you the set the left, right, top and bottom margins for all print output generated from within TLOL Suite™ 3.0.  Click OK when done with entering the values.

Internet Settings

If your internet connection is proxy enabled, TLOL Suite™ 3.0 will, by default, use your internet explorer setting. If TLOL Suite™ 3.0 is unable to connect, you may provide proxy settings by  clicking on Tlols3_icon1.bmp-> Preference & settings. In the window that appears,  click on Internet settings on the left panel.  Click on the  radio button against Manual Internet setting on the right panel. Fill the details and  click OK. See Figure 12 

Figure 12: Internet Settings window under Preferences and Settings
Manualsettings.bmp

 

If TLOL Suite™ 3.0 is still unable to establish an internet connection, it may automatically ask you for proxy settings by displaying the auto window for internet settings. See Figure 13

Figure 13: Auto window for Internet Settings
Proxy.bmp

 

 

Restore Default

This option allows you to restore all the current settings to factory default.  Click Yes to restore settings. See Figure 14 

Figure 14: Restore Default window under Preference and Settings
Preference_restore.bmp

 

Easy-select and Multi-select

Throughout TLOL Suite™ 3.0, in all areas where individual items have to be picked/selected from long lists, you will find one or both of the following features:

Easy-select

Quick and easy selection of items by automatically shortening or scrolling through long lists.

Empty fields are provided, generally below respective column labels, where you can place the cursor and type in characters. On typing the first few characters within this field, the list below will automatically shorten to show only the items containing the characters typed or the selection bar will move to the first item starting with the characters typed. See Figure 15 for an example of the “Easy Select Fields” under Reference-wise search.

Figure 15: Easy Select

Refwise_01.bmp 

EasySelect_01.bmp 

Multi-select

Non-contiguous selection of multiple items from lists

Wherever you find check boxes provided next to long lists of selectable items, TLOL Suite™ 3.0, depending on the context7 may allow multiple selection. For example, under Reference-wise search, the pages for the selected volumes may be  checked without regard to the order in which they are presented so that only the  checked items are displayed in the “Results List Window”. Further, Multi-select can be used in combination with Easy-select, where both are available. See Figure 16

Figure 16: Multi-select
Refwise_001.bmp

 

MultiSelect_01.bmp

 

 for an example of a list that allows Multi-select using Reference-wise search as an example.

Mouse Right-click options

Anywhere in the “Results List Window” or “Main Document Window” (See Figure 3),  right-click of the mouse will bring up a small menu to create bookmarks, control font type, size or colour, enable or disable certain fea­tures, zoom in or out, maximise current window etc. This is to make read­ing or identifying information easier.

Mouse Right-click options in “Results List Window”

 

Right-click options in the “Results List Window” under Reports will help you to

Figure 17: Mouse Right-click options in “Results List Window” under “Reports”
Printlist_04.bmp

 

Chap_0200048.bmp

 

 view the judge name, assessment year, add the selected case to the printlist, see catchword preview etc.

Mouse Right-click options in “Main Document Window” under “Reports” and “Statutes and others”

 

Right-click options in the “Main Document Window” under Reports and Statutes and Others will help to print the document, show the preview of the document to be printed, change the display font style, colour etc. (See Figure 18).

Figure 18: Mouse Right-click options in “Main Document Window” under “Reports”
Chap_0200051.bmp

 

Chap_0200054.bmp

 

Figure 19: Mouse Right-click options in “Main Document Window” under “Statutes and Others”
Sao_02.bmp

 

Sao_04.bmp

 

Keyboard shortcuts

Primary Keyboard Shortcut

Within TLOL Suite™ 3.0 pressing the  Alt at any time will display the keyboard shortcuts to access the items within the “Main Menu” panel. Depressing the desired keyboard shortcut will display the next level of keyboard shortcuts. For example, pressing Alt will display the following

Startup_02.bmp

 over the “Main Menu”. Next, pressing R will select  Reports and display the following

Startup_03.bmp

over the “Sub-Menu Toolbar”. Pressing  S + U will bring up  Subjectwise search win­dow.

Secondary Keyboard shortcuts

For certain important or fre­quently used search functions TLOL Suite™ 3.0 also provides a secondary set of shorter keyboard shortcuts for easier access using a  Ctrl + <key> sequence. For example pressing  Ctrl + R will activate Referencewise search.

The secondary keyboard shortcut is displayed within a tooltip window when hovering the mouse over any search menu within TLOL Suite™ 3.0.

In this “Users Guide”, both the primary and secondary keyboards (if pro­vided) appear immediately after the title explaining the respective search feature.

1.   Graphical User Interface

2.   Available only for caselaw results.

3.   Available journals will depend on the TLOL Suite™ 3.0 modules opted for and subscribed to by the user.

4.   Not all streams are available for all journals.

5.   This is different from the Text search feature found in query panels.

6.   Catchword preview is functional only on journals published by Company Law Institute of India Pvt Ltd group.

7.   To determine whether Multi-select is allowed in a particular area, simply try  checking more than one item from the list. If  checking the second item removes the first selection, then Multi-select is not allowed.